July 11,2015
Today i come to know about activities in detail.
Activity
An activity represents a single screen with a user interface just like window or frame of Java.Android activity is the subclass of ContextThemeWrapper class.
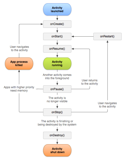
Android Activity Lifecycle
Android Activity Lifecycle is controlled by 7 methods of android.app.Activity class. The android Activity is the subclass of ContextThemeWrapper class.
An activity is the single screen in android. It is like window or frame of Java.
By the help of activity, you can place all your UI components or widgets in a single screen.
The 7 lifecycle method of Activity describes how activity will behave at different states.
